Design Car Rental System
| Difficulty: Medium | Source: awesome-low-level-design |
Requirements
- Browse and reserve cars for specific dates
- Car details: make, model, year, plate, price per day
- Search by type, price range, availability
- Create, modify, cancel reservations
- Track availability
- Customer data management
- Payment processing
- Concurrent reservations
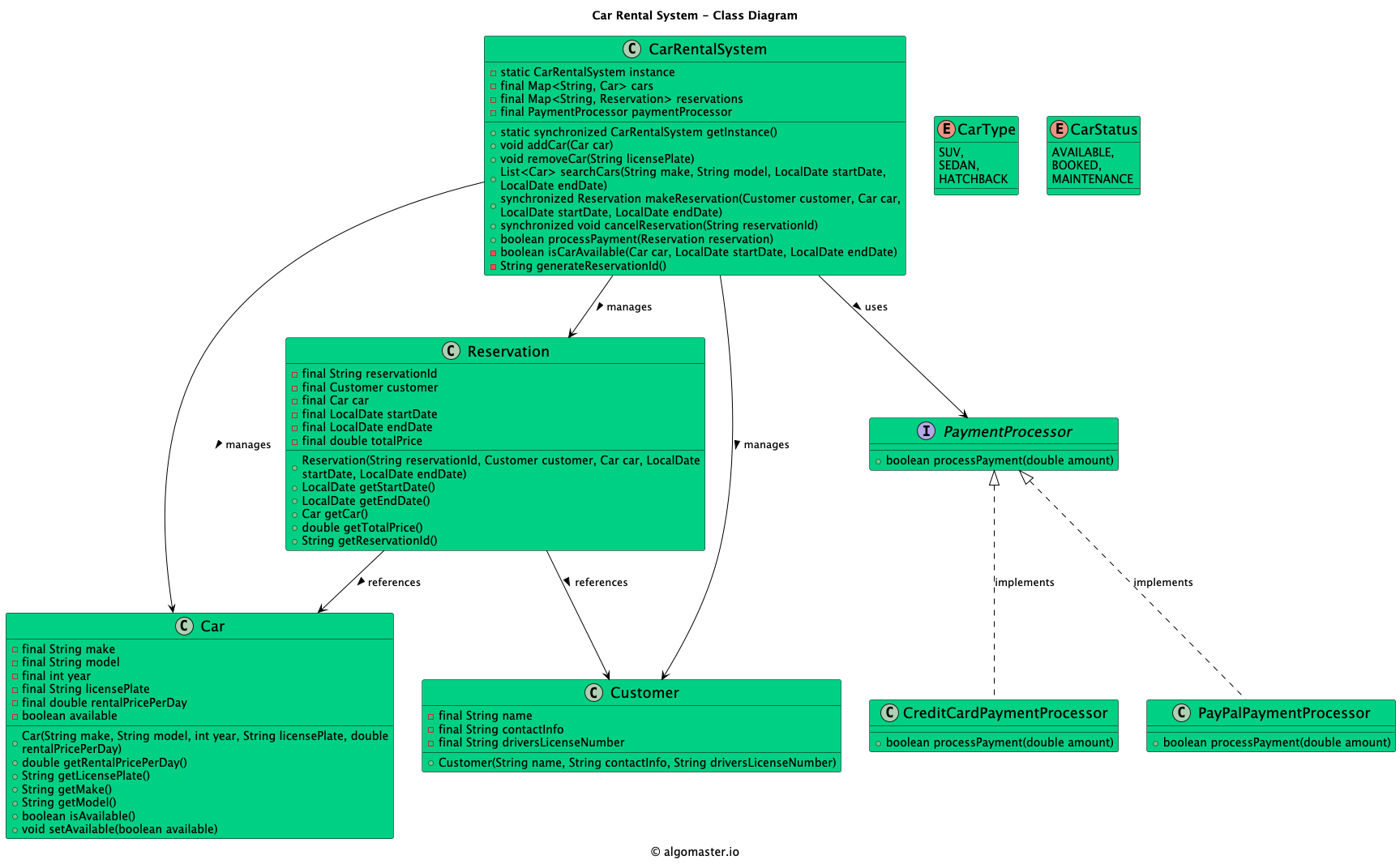
Class Diagram

Classes, Interfaces and Enumerations
| Class/Interface | Description |
|---|---|
| Car | make, model, year, plate, price per day, availability |
| Customer | name, contact, license number |
| Reservation | id, customer, car, dates, total price |
| PaymentProcessor | Interface; defines payment processing contract |
| CreditCardPaymentProcessor | Concrete payment processor for credit cards |
| PayPalPaymentProcessor | Concrete payment processor for PayPal |
| RentalSystem | Singleton; ConcurrentHashMap for thread-safe car and reservation management |
Design Patterns Used
| Pattern | Application |
|---|---|
| Singleton | RentalSystem has a single instance managing the entire fleet |
| Strategy | PaymentProcessor interface allows swapping payment methods at runtime |
Code Implementations
| Language | Source Code |
|---|---|
| Java | View on GitHub |
| Python | View on GitHub |
| C++ | View on GitHub |
| C# | View on GitHub |
| Go | View on GitHub |